How to Pack Firefox or Google Chrome with an HTML Application into a Single Executable
With BoxedApp Packer, you can bundle a portable browser such as Firefox or Google Chrome together with your HTML or JavaScript application into a single EXE file. This approach simplifies deployment and hides application files.
Overview
This tutorial shows how to package a portable web browser such as Google Chrome Portable or Firefox Portable with an HTML app into one self-contained EXE. The result runs without installation, even from a USB drive.
Getting Started
Download a portable browser (for example Google Chrome Portable). Place it in a folder, run it once to verify it works.

A Sample HTML Application
Create a folder named HtmlApp with a single file index.html containing:
Hello World
Pack the Files
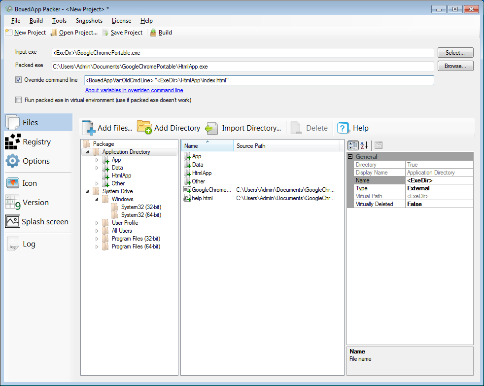
Run BoxedApp Packer. Add directories of portable Chrome (or Firefox) and your HtmlApp. Choose the browser executable as input.

Then enable Override command line and set:
<BoxedAppVar:OldCmdLine> "<ExeDir>\HtmlApp\index.html"This tells Chrome or Firefox to open your HTML file from the embedded virtual file system when launched.

Build and Run
Click Build and launch the resulting EXE. It runs the embedded browser with your HTML app:

Use Cases
- Kiosk and digital signage applications
- Offline demos or interactive manuals
- Custom browsers for internal corporate tools